
혼자공부하는 SQL 3주차 학습인증 및 미션완료
혼자공부하는SQL 교재를 이용한 온라인 스터디 학습
3주차는 'SQL 고급 문법' 에서는 챕터의 제목처럼
지난주에 학습한 SQL 기본문법을 바탕으로 해서 좀더 효율적인
고급 SQL문을 학습할수 있는 시간이였습니다.

이번 3주차 학습은 교재의 'Chapter 4 SQL 고급 문법' 부분으로
지난주에 학습했던 기본적인 SQL문을 가지고
데이터 입력하고 수정, 삭제하는 기능들을 배웠다면,
이번주에는 좀더 효율적으로 SQL문을 사용할수 있는 방법에 대해서 배울수 있는 시간이였습니다

이번주 학습은 총 3가자로 첫번재는 MySQL 데이터 형식에 대해서 배울수 있는 시간으로
정수형, 문자형, 대량의 데이터형, 실수형, 날자형에 대해서
입력할수 있는 데이터 형식의 범위등을 알수 있었고,
데이트형을 변환하는 방법을 배울수 있었습니다.

두번째로는 테이블을 연결하여 원하는 데이터를 추출할수 있는
조인에 대해서 배울수 있었고,
마지막으로는 SQL프로그래밍인 '스토어드프로시저(Stored Procedure)'에 대해서
알아볼수 있는 시간이였습니다.
혼자 공부하는 SQL 3주차 미션 입니다.
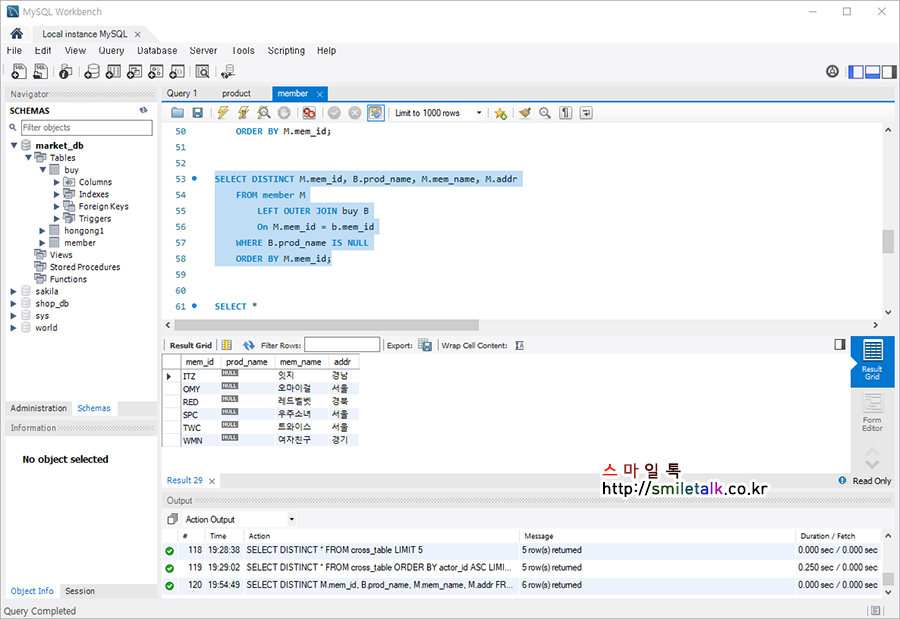
기본미션: p.195 - 확인문제 4번 풀고 인증샷
4. 다음 SQL은 회원으로 가입만 하고, 한 번도 구매한 적이 없는 회원의 목록입니다.
빈칸에 들어갈 가장 적합한 것을 고르세요.
SELECT DISTINCT M.mem_id, B.prod_name, M.mem_name, M.addr
FROM member M
LEFT OUTER JOIN buy B
ON M.mem_id = B.mem_id
WHERE B.prod_name IS NULl -- 4번 정답
ORDER BY M.mem_id;
정답 4. WHERE B.prod_name IS NULL
선태미션 : 선태미션 : p.183 - [좀 더 알아보기] 손코딩 실행하고 결과 화면 인증샷

'IT & 인터넷' 카테고리의 다른 글
| 혼자공부하는 SQL 5주차 학습인증 및 미션완료 (0) | 2022.02.08 |
|---|---|
| 혼자공부하는 SQL 4주차 학습인증 및 미션완료 (1) | 2022.02.05 |
| 혼자공부하는 SQL 2주차 학습인증 및 미션완료 (0) | 2022.01.23 |
| 혼자공부하는 SQL 1주차 학습인증 및 미션완료 (0) | 2022.01.16 |
| 코틀린, 안드로이드프로그래밍 1일차 수업 정리자료 (0) | 2021.12.08 |