반응형

혼자공부하는 SQL 4주차 학습인증 및 미션완료
6주간의 혼자공부하는SQL 교재를 이용한 온라인 스터디 학습이
벌써 절반을 넘어서서 4주차 스터디를 완료했습니다.

이번 주에는 테이블(table)과 뷰(view)에 대하서 알아볼수 있는 시간이였는데요,
MySQL 에서 테이블을 생성하고 제약 조건에 대해서도 알수 있었으며,
특히, 보안을 위한 방법으로 생성한 테이블에 직접 접근하지 않고,
가상의 테이블인 뷰를 생성하여 사용하는 방법에 대하서 알수 있었습니다.
혼자 공부하는 SQL 4주차 미션 입니다.
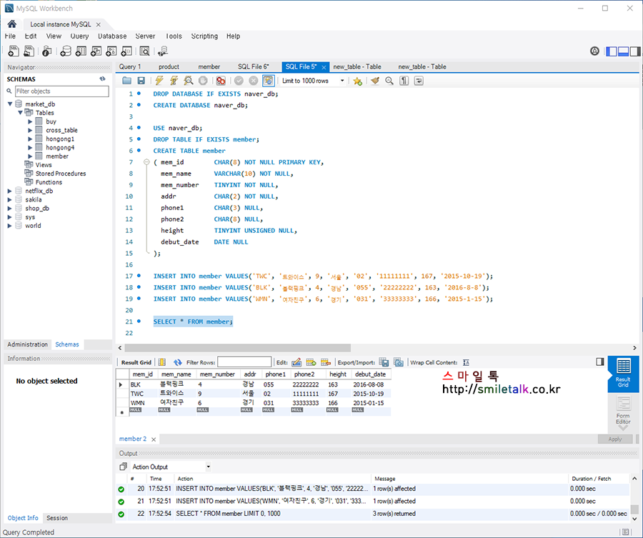
기본미션: p.226 - market_db의 회원 테이블(member) 생성하고,
p.229 - 데이터 입력한후 인증샷

선택미션: p.271 - 확인문제 4번 풀고 인증샷
4. 다음은 기존에 뷰가 있으면 덮어쓰고, 없으면 새로 생성하는 SQL입니다.
빈칸에 들어갈 내용을 고르세요.
CREATE OR REPLACE VIEW -- 뷰_이름, 2번 정답
AS
SELECT ;;
정답 2번 'CREATE OR REPLACE VIEW'
반응형
'IT & 인터넷' 카테고리의 다른 글
| 혼자공부하는 SQL 6주차 학습인증 및 미션완료 (0) | 2022.02.22 |
|---|---|
| 혼자공부하는 SQL 5주차 학습인증 및 미션완료 (0) | 2022.02.08 |
| 혼자공부하는 SQL 3주차 학습인증 및 미션완료 (0) | 2022.01.30 |
| 혼자공부하는 SQL 2주차 학습인증 및 미션완료 (0) | 2022.01.23 |
| 혼자공부하는 SQL 1주차 학습인증 및 미션완료 (0) | 2022.01.16 |