
혼자공부하는 SQL 1주차 학습인증 및 미션완료
혼자공부하는 SQL 교재를 이용해서 6주간 SQL을 공부를 시작하는
첫주의 학습인증과 미션을 정리해 봅니다.

혼자공부하는 SQL 스터디 1주차는 교재의 챕터 1, 2 부분이며,
챕터 1은 '데이터베이스와 SQL'로 데이터베이스와 DBMS에 대한 개념을 공부하고,
실습을 위한 MySQL을 설치해보는 과정입니다.

교재에서 알려주는데로 MySQL 설치를 완료한후,
root 계정으로 로그인을 합니다.

챕터 2에서는 '실전용SQL 미리 맛보기'로
쇼핑몰 데이터베이스(shop_db)와 테이블(member, product)를 만들어 보고,
테이블에 데이터를 입력한후 SELECT 문을 통해서
테이블에 저장되어 있는 데이터를 출력해 보고,
개체 3가지(인덱스, 뷰, 스토어드프로시저)에 대해서 간단하게 실습을 해보았습니다.

혼자공부하는 SQL 1주차 미션 입니다.
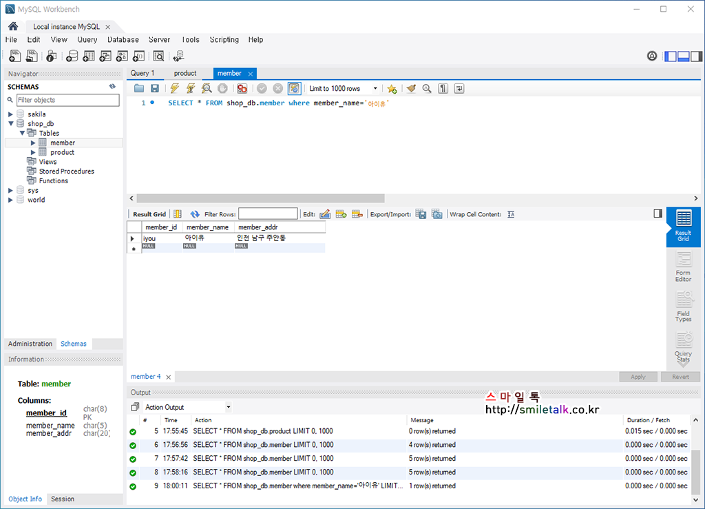
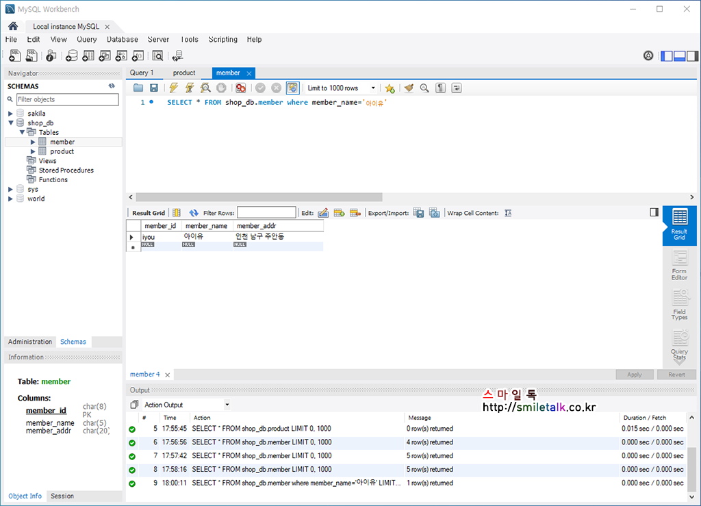
기본미션 : p.80 - shop_db의 회원 테이블(member)에서 아이유 회원에 대한 정보만 추출한후 결과화면 인증샷

SELECT * FROM shop_db.member WHERE member_name='아이유'
선태미션 : 데이터베이스 개체 3가지 설명하기
- 인덱스(Index) : 책의 내용 중에서 특정 단어를 찾고자 할 때, 책에 뒤쪽에 수록되어 있는 '찾아보기'와 비슷한 개념으로 찾고자하는 특정 단어의 페이지로 이동하는 효율적인 방법입니다.
- 뷰(View) : 가상의 테이블로 테이블과 실제 데이터를 가지고 있는 테이블과는 다른 진짜 데이터레 링크된 개념입니다.
- 스토어드프로시저(Stored Procedure) : MySQL에서 제공하는 프로그래밍 기능으로, 프로그래밍 언어에서 사용하는 연산식, 조건문, 반복문 등을 사용할수 있어 기본적인 형태의 프로그래밍 로직을 코딩할수 있습니다.
'IT & 인터넷' 카테고리의 다른 글
| 혼자공부하는 SQL 3주차 학습인증 및 미션완료 (0) | 2022.01.30 |
|---|---|
| 혼자공부하는 SQL 2주차 학습인증 및 미션완료 (0) | 2022.01.23 |
| 코틀린, 안드로이드프로그래밍 1일차 수업 정리자료 (0) | 2021.12.08 |
| 혼자공부하는 C언어 온라인스터디 6주차 (0) | 2021.08.15 |
| 혼자공부하는 C언어 온라인스터디 5주차 (0) | 2021.08.08 |